NAND Processing Sequence

The processing sequence shown here is just one example. The application does not need to follow this exactly. Note that the messages used in the figure after the NANDCheck[Async] functions are based on the Wii Message List. If the Wii Message List has been updated more recently than the Revolution SDK, however, the list in the figure may be out of sync. Please check the latest version of the Wii Message List.


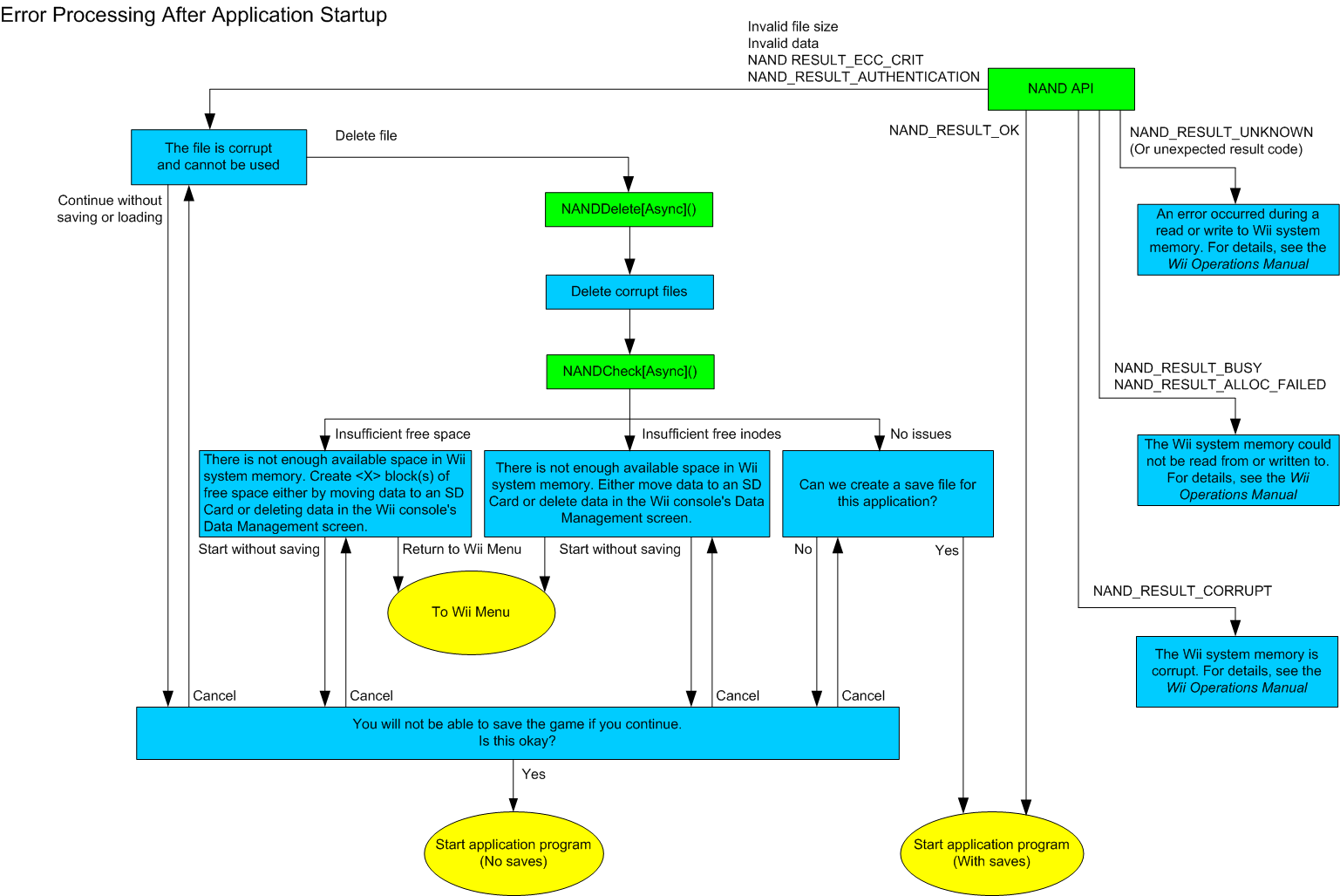
- Figure 1 -

Description (Figure 1)


- Figure 2 -

Description (Figure 2)


- Figure 3 -

Description (Figure 3)


Revision History

2009/11/20 Replaced the messages in Figures 1 and 2 to synchronize with the Message List.
2009/05/22 Replaced text in Figures 1 and 2. Replaced [Save Data screen] in the message with [Data Management screen].
2009/02/03 Replaced text in Figure 2. Deleted flow to NAND_RESULT_MAXBLOCKS and NAND_RESULT_MAXFILES. In line with this change, deleted the descriptions of these errors.
2007/06/xx Replaced text in Figure 2. Added the flow of NAND_RESULT_UNKNOWN and of unexpected result codes.
2007/05/09 Added an explanation for each figure.
2007/05/09 Added a figure for the error processing sequence when NANDSimpleSafe-related functions are in use.
2007/05/09 Moved the explanation for supplementary items.
2007/02/xx Added a supplementary note concerning the case in which both free space and free inodes are insufficient at the same time.
2006/11/30 Added support for the error codes NAND_RESULT_ALLOC_FAILED, NAND_RESULT_MAXBLOCKS and NAND_RESULT_MAXFILES.
2006/09/19 Standardized terminology. Deleted the word "entry."
2006/08/30 Initial version.


CONFIDENTIAL