GXLightObj Initialization Flow

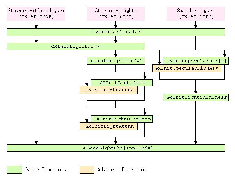
Although there are many functions for initializing parameters of GXLightObj, you do not have to call all functions in every case. The required initialization function depends on the channel setting in which the light object will be used. The following flow chart shows the required initialization sequence for each channel setting.

LightInitFlow.gif

Revision History

03/01/2006 Initial version.